CVE-2020-1206 | Windows SMBv3ÐÅÏ¢×ß©Îó²îͨ¸æ

Ðû²¼Ê±¼ä 2020-06-12

0x00 Îó²î¸ÅÊö


CVE   ID

CVE-2020-1206

ʱ    ¼ä

2020-06-12

Àà    ÐÍ

II

µÈ    ¼¶

¸ßΣ

Ô¶³ÌʹÓÃ

ÊÇ

Ó°Ïì¹æÄ£


0x01 Îó²îÏêÇé


×ðÁú¿­Ê± - ÈËÉú¾ÍÊDz«!



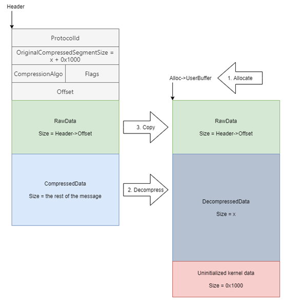
΢ÈíÓÚÖܶþÐû²¼ÁË6ÔÂÇå¾²¸üв¹¶¡ £¬ÐÞ¸´ÁË129¸öÎó²î¡£ÆäÖаüÀ¨Ò»¸öWindows SMBv3 ¿Í»§¶Ë/·þÎñÆ÷ÐÅÏ¢×ß©Îó²î£¨CVE-2020-1206£©,Ñо¿Ö°Ô±½«ÆäÃüÃûΪSMBleed¡£¸ÃÎó²îλÓÚSMBµÄ½âѹËõº¯ÊýÖÐ £¬ÓëSMBGhost»òEternalDarknessÎó²î(CVE-2020-0796)λÓÚͳһº¯ÊýÖÐ £¬¹¥»÷ÕßʹÓøÃÎó²îÎÞÐèÉí·ÝÑéÖ¤¼´¿ÉÔ¶³Ì×ß©ÄÚºËÄÚ´æÐÅÏ¢ £¬ÈôÊÇÓë֮ǰ±¬³öµÄCVE-2020-0796Îó²îÍŽá £¬¿ÉÒÔʵÏÖÔ¶³Ì´úÂëÖ´ÐС£

ҪʹÓÃÕë¶Ô·þÎñÆ÷µÄÎó²î £¬Î´¾­Éí·ÝÑéÖ¤µÄ¹¥»÷Õß¿ÉÒÔ½«ÌØÖÆÊý¾Ý°ü·¢Ë͵½Ä¿µÄ SMBv3 ·þÎñÆ÷¡£ÒªÊ¹ÓÃÕë¶Ô¿Í»§¶ËµÄÎó²î £¬Î´¾­Éí·ÝÑéÖ¤µÄ¹¥»÷Õß½«ÐèÒªÉèÖöñÒâµÄ SMBv3 ·þÎñÆ÷ £¬²¢Ëµ·þÓû§ÅþÁ¬µ½¸Ã·þÎñÆ÷¡£ÓÉÓÚSMBµÄ½âѹËõº¯ÊýSrv2DecompressData ÔÚ´¦Öóͷ£·¢Ë͸øÄ¿µÄSMBv3 ·þÎñÆ÷ÐÂÎÅÇëÇóʱ±£´æÎÊÌâ £¬´Ó¶øÊ¹¹¥»÷Õß¿ÉÒÔ¶Áȡδ³õʼ»¯µÄÄÚºËÄÚ´æ²¢ÐÞ¸ÄѹËõ¹¦Ð§¡£


×ðÁú¿­Ê± - ÈËÉú¾ÍÊDz«!



¹ØÓÚÎó²îʹÓõÄPoC £¬²Î¿¼Á´½ÓÈçÏÂ:

SMBleed POC£ºhttps://github.com/ZecOps/CVE-2020-1206-POC¡£

SMBleedÓëSMBGhostÍŽáµÄPOC: https://github.com/ZecOps/CVE-2020-0796-RCE-POC¡£


0x02 Ó°Ïì¹æÄ£


ÒÔÏÂÊÇCVE-2020-1206Îó²îÊÜÓ°ÏìµÄϵͳ°æ±¾£º

Windows 10 Version 1909 for 32-bit Systems

Windows 10 Version 1909 for x64-based Systems

Windows 10 Version 1909 for ARM64-based Systems

Windows Server, version 1909 (Server Core installation)

Windows 10 Version 1903 for 32-bit Systems

Windows 10 Version 1903 for x64-based Systems

Windows 10 Version 1903 for ARM64-based Systems

Windows Server, version 1903 (Server Core installation)

Windows 10 Version 2004 for ARM64-based Systems

Windows 10 Version 2004 for x64-based Systems

Windows 10 Version 2004 for 32-bit Systems

Windows Server, version 2004 (Server Core installation)


0x03 ´¦Öóͷ£½¨Òé


΢ÈíÒѾ­Ðû²¼²¹¶¡¸üР£¬ÏÂÔØÁ´½Ó£º

https://portal.msrc.microsoft.com/zh-CN/security-guidance/advisory/CVE-2020-1206

½ûÓà SMBv3 ѹËõ

Äú¿ÉÒÔʹÓÃÒÔÏ PowerShell ÏÂÁî½ûÓÃѹËõ¹¦Ð§ £¬ÒÔ×èֹδ¾­Éí·ÝÑéÖ¤µÄ¹¥»÷ÕßʹÓÃSMBv3·þÎñÆ÷µÄÎó²î¡£

Set-ItemProperty -Path "HKLM:\SYSTEM\CurrentControlSet\Services\LanmanServer\Parameters" DisableCompression -Type DWORD -Value 1 -Force

×¢ÖØ£º

1. ¾ÙÐиü¸Äºó £¬ÎÞÐèÖØÆô¡£

2. ´Ë½â¾öÒªÁì²»¿É×èֹʹÓà SMB ¿Í»§¶Ë £»± £»¤¿Í»§¶ËÇë²Î¿¼ÒÔÏÂÁ´½Ó£º

https://support.microsoft.com/zh-cn/help/3185535/preventing-smb-traffic-from-lateral-connections

3. Windows »ò Windows Server ÉÐδʹÓà SMB ѹËõ £¬²¢ÇÒ½ûÓà SMB ѹËõ²»»á±¬·¢¸ºÃæµÄÐÔÄÜÓ°Ïì¡£

Äã¿ÉÒÔʹÓÃÏÂÃæµÄ PowerShell ÏÂÁî½ûÓøñäͨҪÁì¡£

Set-ItemProperty -Path "HKLM:\SYSTEM\CurrentControlSet\Services\LanmanServer\Parameters" DisableCompression -Type DWORD -Value 0 -Force

×¢ÖØ£º½ûÓô˽â¾öÒªÁìºó £¬ÎÞÐèÖØÆô¡£


0x04 Ïà¹ØÐÂÎÅ


https://securityaffairs.co/wordpress/104584/hacking/microsoft-vulnerability-smbleed.html?utm_source=rss&utm_medium=rss&utm_campaign=microsoft-vulnerability-smbleed


0x05 ²Î¿¼Á´½Ó


https://portal.msrc.microsoft.com/zh-CN/security-guidance/advisory/CVE-2020-1206

https://blog.zecops.com/vulnerabilities/smbleedingghost-writeup-chaining-smbleed-cve-2020-1206-with-smbghost/


0x06 ʱ¼äÏß


2020-06-09 ΢Èí¸üÐÂÎó²î²¹¶¡

2020-06-12 VSRCÐû²¼Îó²îͨ¸æ


×ðÁú¿­Ê± - ÈËÉú¾ÍÊDz«!